River Logs
Houdini, Redshift.
Responsible for all aspects (Except log assets)
VSFX 728 Particles and Procedural Effects: River Logs
Date: 11/15/2023 Houdini Version: 19.5.640
Important statistics:
Average render time:6.8 min/frame (Redshift)
Resolution: 1280 x 720
Samples: 3 * 3
Global quality: 4
Diffuse quality: 16
Reflection quality: 1
Noise level: 0.01
Min Ray Samples: 2
Max Ray Samples: 9
Number of lights in scene: 2
Render Image:

Reference:
https://www.youtube.com/watch?v=KDUYy3xwCFs&t=15414s
https://www.youtube.com/watch?v=0McRiItKoU4&t=5s
Tutorial:
Applied Houdini Liquid II
https://www.appliedhoudini.com/blog/liquids-ii-rapid-rivers
Houdini Tutorial Making Simple and Realistic River Debris!
https://www.youtube.com/watch?v=chGtkv9Mny4&list=LL&index=13
Quick Wetmap Tutorial with Houdini (With the Solver SOP)
https://www.youtube.com/watch?v=1K1ktRvZDzM
Particle Separation: 40000000+
Bounding Box: 15*2*5
Whitewater Scale: 0.005
First of all, I random the flip source by using the mountain with $F
I used the proxy simulation first, because if the liquid source start to flow.
It might have some weird wash back and it is not necessary to do the high resolution simulation to fill the river bank.

And then till the frame I satisfy, I will freeze the frame.
Let this as the liquid source for the high resolution FLIP simulation.
When you like to cache specific Take cache, we should go to the Advance-Render with Take

I want to let the object floating and flowing with the river, but the computer will crash when I try to put multiple RBD object simulate with the FLIP solver.

Hence, I simulate the FLIP only, and then extract all the particle velocity from the water.
Import the velocity to drive the RBD object to flow like the river.
Finally, put back this RBD object to simulate with the FLIP again, but this time we use the RBD object as the “collision”, so the computer will not crash, because the collision is not that expensive.

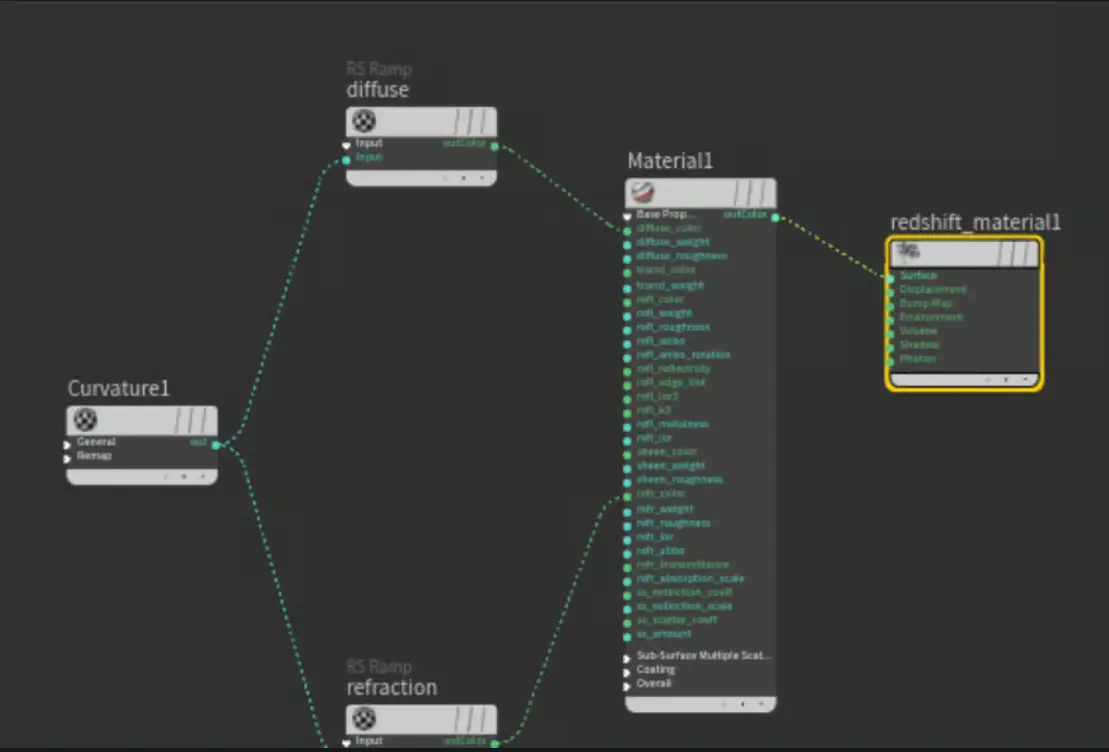
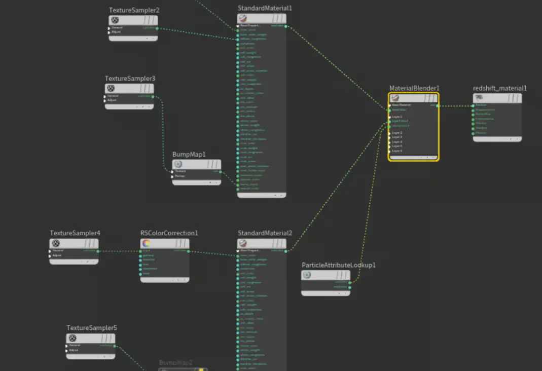
I didn’t simulate the curvature for the white water, because the limitation of the computer spec, I used the material solve this issue instead.


I set up the wet map by using the attribute transfer and Solver.

And then export bind (the attribute for the wetmap), and use this as the mask for material.

